Схема правила согласования отображается в специальном контроле. Логически она представляет собой граф, в котором этапы и условия – это вершины графа, а переходы – ребра. Свойства этапов, условий и переходов хранятся в скрытых коллекциях: работать с ними можно только в коде.
Коллекции схемы используются при:
•создании и прохождении задачи на согласование по регламенту;
•построении предметного отображения регламента согласования в задаче;
•формировании отчета «Печать правила согласования».
Коллекция с ссылками на этапы схемы правила согласования.
Имя свойства |
Отображаемое имя |
|---|---|
Stage |
Этап |
Number |
№ |
StageType |
Тип |
StageBase |
Этап |
StageBase (Этап): Sungero.Docflow.ApprovalStageBase
Базовый этап согласования. Хранит ссылку на этапы всех блоков правила согласования. Свойство добавлено для поддержки работы с типом этапа «Сценарий».
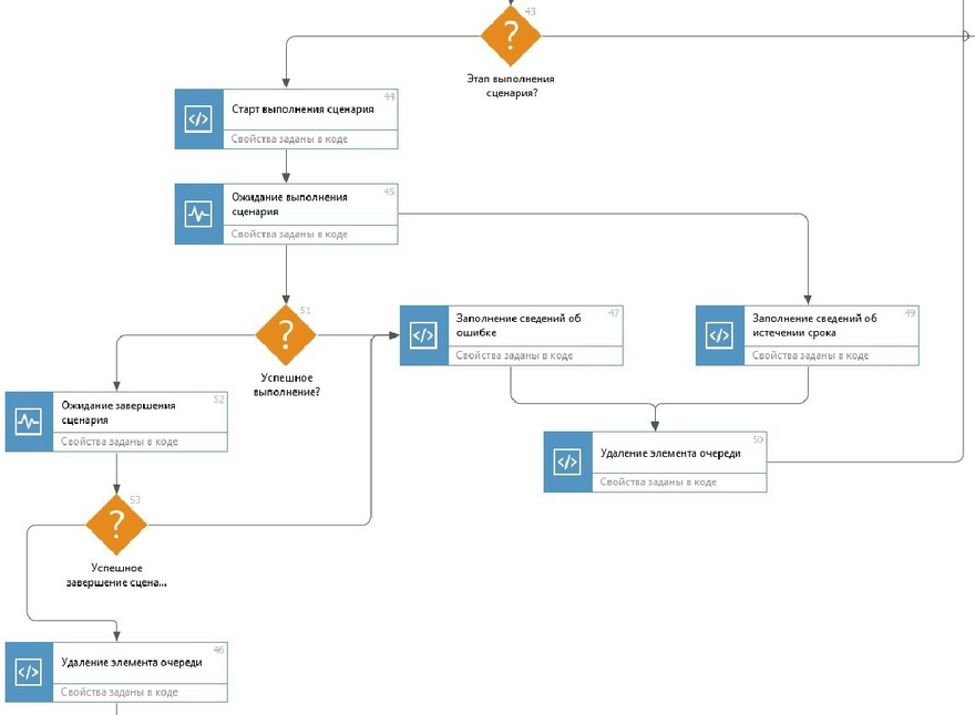
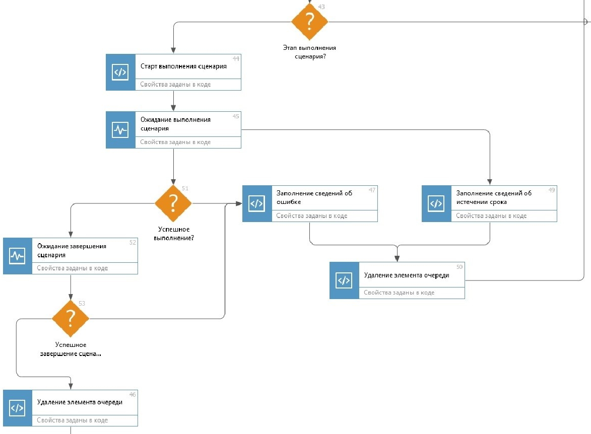
Используется в задаче на согласование по регламенту для обработки этапа с типом «Сценарий»:
Также используется для отображения блока «Сценарий» в предметном отображении регламента, отчете «Печать правила согласования».
Stage (Этап): Sungero.Docflow.ApprovalStage
Этап согласования. Заполняется программно из свойства StageBase (Этап). Для этапа с типом «Сценарий» заполняется значением Null. В коде используется в тех местах, где нужно обращаться к конкретным свойствам этапов согласования. Оставлено для обратной совместимости.
Используется:
•в схеме задачи на согласование по регламенту для старта типизированных заданий и уведомлений;
•для валидации настройки правила согласования;
•при настройке прав доступа на вложения для участников в процессе согласования по регламенту;
•при построении предметного отображения соответствующих этапов согласования;
•для построения отчета «Печать правила согласования».
Number (№): Целое
Номер этапа.
StageType (Тип): Перечисление
Тип этапа. Свойство дублирует аналогичное свойство этапа согласования для упрощения логики и минимизации числа обращений к связанным сущностям в логике правила согласования.
Имя свойства |
Отображаемое имя |
|---|---|
Manager |
Согласование с руководителем |
Approvers |
Согласование |
Sign |
Подписание |
Register |
Регистрация |
Sending |
Отправка контрагенту |
SimpleAgr |
Задание |
Печать |
|
Notice |
Уведомление |
Review |
Рассмотрение адресатом |
Execution |
Создание поручений по документу |
CheckReturn |
Контроль возврата |
Function |
Сценарий |
Conditions (Условия): Коллекция
Коллекция с условиями схемы согласования.
В отличии от этапов согласования для каждого условия схемы создается свой экземпляр, без переиспользования существующих.
Имя свойства |
Отображаемое имя |
|---|---|
Number |
№ |
Condition |
Условие |
Number (№): Целое
Номер условия.
Condition(Условие): Sungero.Docflow.ConditionBase
Условие согласования.
Transitions (Переходы): Коллекция
Коллекция с переходами схемы согласования.
Переходы могут быть как безусловными, так и зависящими от условия, в таком случае ConditionValue (Значение условия) устанавливается как True или False.
Имя свойства |
Отображаемое имя |
|---|---|
SourceStage |
Из этапа |
TargetStage |
В этап |
ConditionValue |
Значение условия |
SourceStage (Из этапа): Целое
Номер этапа, из которого осуществляется переход.
TargetStage (В этап): Целое
Номер этапа, в который осуществляется переход.
ConditionValue (Значение условия): Логическое
Ветка условия (True или False), для которой задан переход.
| © Компания Directum, 2024 |