|
<< Click to Display Table of Contents >> Объектная модель > Базовое решение Directum RX > Docflow – документооборот Автоматическое назначение прав на документы |
|
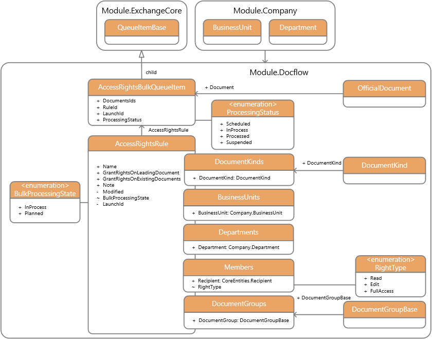
В стандартной версии автоматическая выдача прав на документы настраивается в справочнике «Правила назначения прав». Справочник представляет собой слой настройки, в котором указываются:
•критерии подбора документа;
•кому и какие права на документ должны быть выданы.
Назначение прав происходит:
•при сохранении документа. После сохранения документа отрабатывает асинхронное событие «Автоматическое назначение прав на документы». Для документа подбираются все действующие правила назначения прав согласно критериям;
•фоновым процессом «Документооборот. Массовое назначение прав на документы» для правил, в которых установлен признак «Массово назначать права на созданные ранее документы».
| © Компания Directum, 2024 |