|
<< Click to Display Table of Contents >> Объектная модель > Базовое решение Directum RX > Docflow – документооборот Задача на свободное согласование |
|
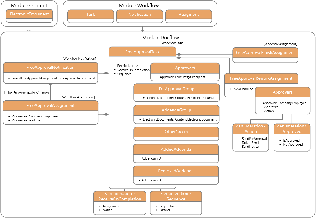
Тип сущности |
Описание |
|---|---|
Задача на свободное согласование |
|
Согласование |
|
Доработка |
|
Завершение согласования |
|
Уведомление |
Задача на свободное согласование согласно разработанной для нее схеме может выполняться, например, в следующем порядке: 1.В клиентском приложении инициатор выделяет документ в списке и в контекстном меню последовательно выбирает пункты Отправить, На свободное согласование. В созданной задаче заполняет свойства и стартует ее. 2.При получении сообщения о старте задачи сервис Workflow начинает выполнение схемы для типа задачи. Например, создает задания на согласование документа для исполнителей, указанных в задаче. После создания заданий выполнение процесса приостанавливается до того момента, как исполнители выполнят свои задания. 3.Получив задание на согласование, исполнитель согласовывает документ или отправляет его на доработку. При этом он выполняет задание с одним из результатов: Согласовать, На доработку. 4.Сервис Workflow возобновляет выполнение процесса. Например, в зависимости от результата выполнения задания на согласование создается: •задание для инициатора на доработку документа; •уведомление инициатору о завершении согласования документа. 5.После того, как задание на согласование будет выполнено с результатом Согласовано, в рамках схемы задачи больше не будут создаваться другие задачи и задания. Задача будет завершена. |
| © Компания Directum, 2024 |