Потоки и виджеты

<< Click to Display Table of Contents >>

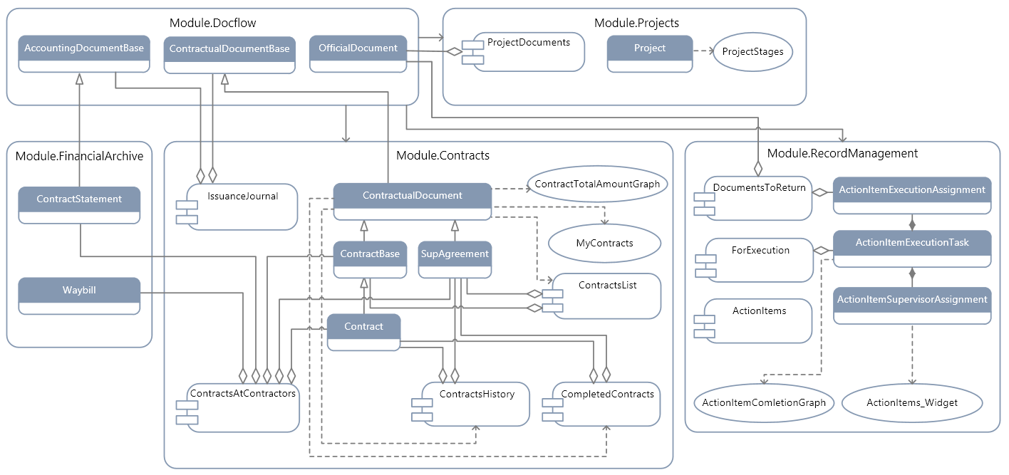
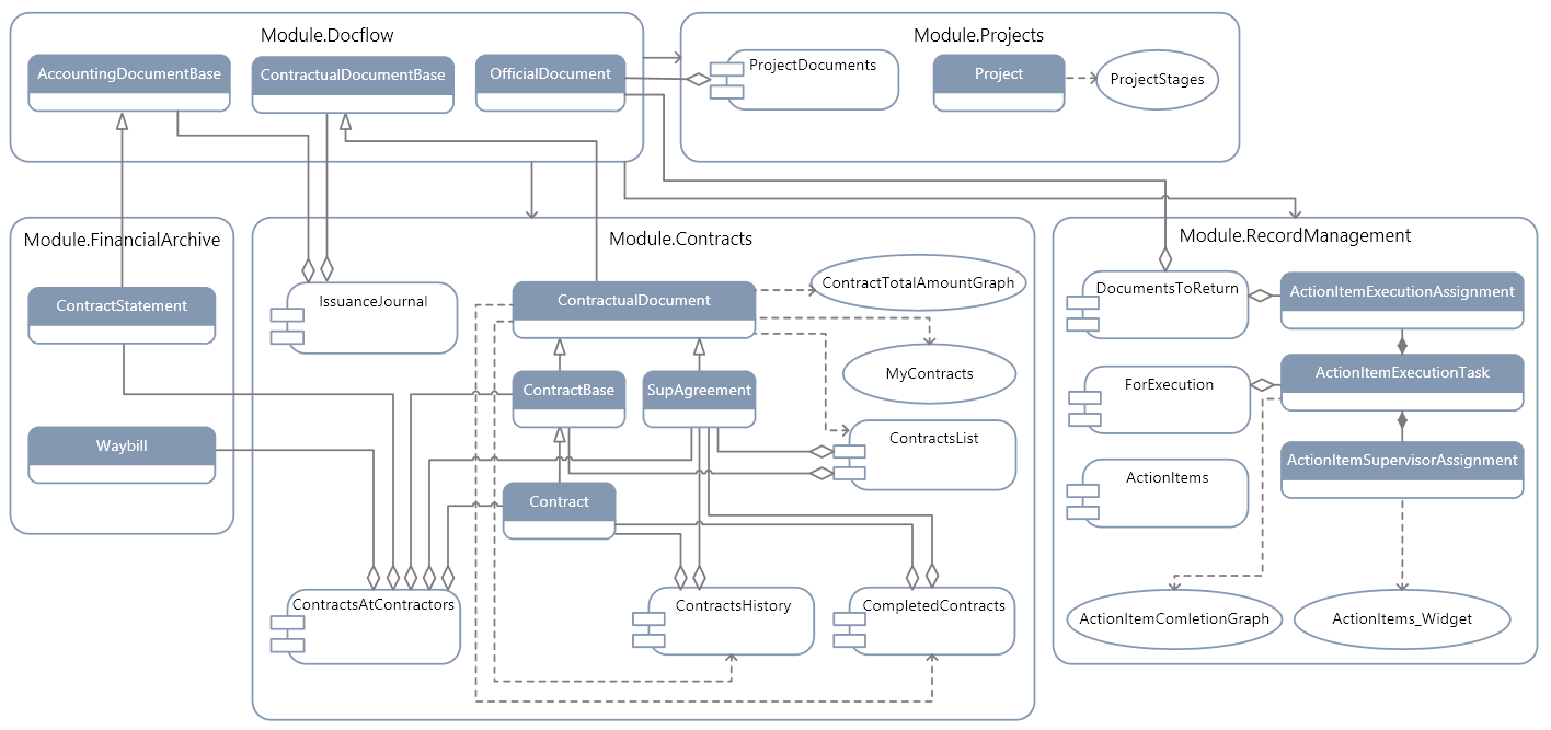
  Объектная модель > Базовое решение Directum RX

Потоки и виджеты

Копировать ссылку на страницу Отправить пожелания к документации Развернуть или свернуть текст