Процесс и схема свободного согласования
|
<< Click to Display Table of Contents >> Документы > Согласование документов > Свободное согласование Процесс и схема свободного согласования |
|
СОВЕТ. Перед настройкой процесса свободного согласования документа рекомендуется ознакомиться с разделом «Настройка схем бизнес-процессов».
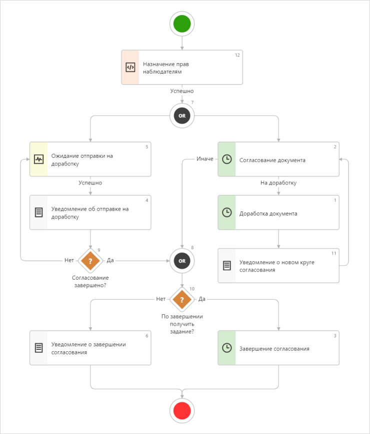
В разделе представлен стандартный процесс свободного согласования документа, при котором согласующий получает задание на согласование документа, выполняет его, отправляет на доработку или переадресовывает другому сотруднику. По завершении процесса инициатору согласования отправляется задание или уведомление.
При настройке схемы процесса используйте:
•блоки из библиотеки прикладных модулей;
•функции для настройки вычисляемых выражений;
Стандартная схема варианта процесса «Свободное согласование»:
1.Сотрудник создает документ в системе и отправляет его задачей на свободное согласование.
2.Система автоматически выдает права на вложенные документы наблюдателям процесса, указанным инициатором в карточке задачи в поле Копия.
3.Согласующим одновременно приходят задания, в рамках которых они:
•просматривают документ, при необходимости оставляют комментарий в тексте задания;
•выполняют задание с результатом Согласовать, На доработку или Переадресовать.
4.Если в карточке задачи инициатор установил флажок Уведомлять о замечаниях и хотя бы один из согласующих отправил документ на доработку, срабатывает блок «Ожидание отправки на доработку», после которого ответственному за доработку приходит уведомление об этом:

Задание на доработку документа приходит после того, как все согласующие выполнили свои задания.
Сотрудник может доработать документ и отправить на повторное согласование, переадресовать задание или прекратить работы. Согласование документа будет длиться до тех пор, пока все согласующие не выполнят свои задания с результатом Согласовать.
5.После согласования документа всеми участниками процесса, ответственный за доработку получает уведомление или задание о завершении задачи.
Свойство |
Описание |
|---|---|
Согласующие |
Сотрудники, которым документ отправляется на согласование |
Срок |
Дата, к которой нужно завершить согласование документа |
По завершении получить |
Задание или уведомление. Уведомление получит инициатор и ответственный за доработку, а задание только ответственный за доработку документа после завершения согласования |
Уведомлять о замечаниях |
Признак, что согласующие получат уведомление о выставленных замечаниях к документу |
Копия |
Список сотрудников, которым отправляются уведомления о начале согласования, а также выдаются права на просмотр документов |
Функции для настройки вычисляемых выражений
Предшествующий элемент выражения |
Функция |
Что возвращает |
|---|---|---|
Задача на свободное согласование |
Есть задания на согласование в работе |
Определяет, есть ли активные задания на согласование в работе |
Группа вложений |
Описание |
|---|---|
Документ |
Документ, который отправляется на согласование |
Приложения |
Документы, связанные с основным документом для согласования. Добавляются в группу вложений «Приложения» и удаляются из нее автоматически, а также вручную участниками согласования |
Дополнительно |
Ссылки на дополнительные объекты, добавленные участниками задачи на согласование в группу вложений «Дополнительно» |
Параметр |
Описание |
|---|---|
Согласующие |
Сотрудники, которые согласуют документ. Используются для указания исполнителей в блоке «Согласование». Заполняются при старте задачи и в блоке «Доработка», если исполнитель изменил состав согласующих |
Отправил на доработку |
Сотрудник, который отправил документ на доработку. Заполняется в блоке «Согласование» при выполнении задания с результатом «На доработку». Используется при выходе из блока «Ожидание отправки на доработку». Указывается инициатором в уведомлении об отправке документа на доработку и в задании на доработку |
Получатели уведомления при повторном согласовании |
Сотрудники, которых необходимо уведомить о повторном согласовании документа. Заполняются в блоке «Доработка». Используются в блоке «Уведомление о новом круге согласования» |
Ответственный за доработку |
Сотрудник, который дорабатывает документ. При старте задачи по умолчанию указывается инициатор, а в блоке «Доработка» тот, кому переадресовали задание. Используется в блоке «Завершение согласования», в уведомлениях об отправке документа на доработку и о завершении согласования |
| © Компания Directum, 2024 |